Abstract
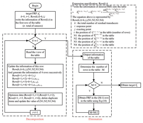
Modal parameter identification is adversely affected by the mass loading of the transducer in experiments, especially when multi-transducers are arranged on the lightweight structure. In order to remove the coupling effects of transducers on each measurement point, a hierarchical multi-transducers eliminations method based on Sherman–Morrison theory is investigated. The method consists of two steps: (1) Decomposition: multiple elimination is decomposed into multi-levels, the relationship of the frequency response functions between each level is illustrated in the tree diagram; (2) Elimination: according to the relationship between each level, the measured frequency response functions are modified level by level. Numerical simulation is conducted by employing a three-degrees-of-freedom spring-mass system and the robustness is verified in the noise case. Experimental investigations are undertaken by employing a lightweight cantilever beam: Laser Doppler vibrometer is adopted to obtain measured frequency response functions without transducer mass loading effect, which are regarded as the target data. The initial frequency response functions are obtained in the case, in which multi-accelerometers are arranged and the effects should be removed. The result shows that the method can effectively decouple the frequency response functions due to transducers. In the elimination process, it is necessary to delete duplicate information (frequency response functions), which can greatly reduce the amount of calculation. And the effects of multi-transducers mass can be removed and the corrected frequency response functions are in quite good agreement with the target values.

Fig. Elimination procedure of the proposed method
原文链接:


